Hi team,
I want to access a USB-Stck plugged on the android panel (with mappVIEW-visualisation, side topic) from my PLC. The PLC shall export diagnosis- / statistic files like XML, CSV, PDF to the USB-Stick.
A - SItuation
- IP 15: Android Panel with mappVIEW-Visualisation + USB-Port
- IP 11: B&R PLC with data to be exported to USB-Stick which is plugged on Android-Panel
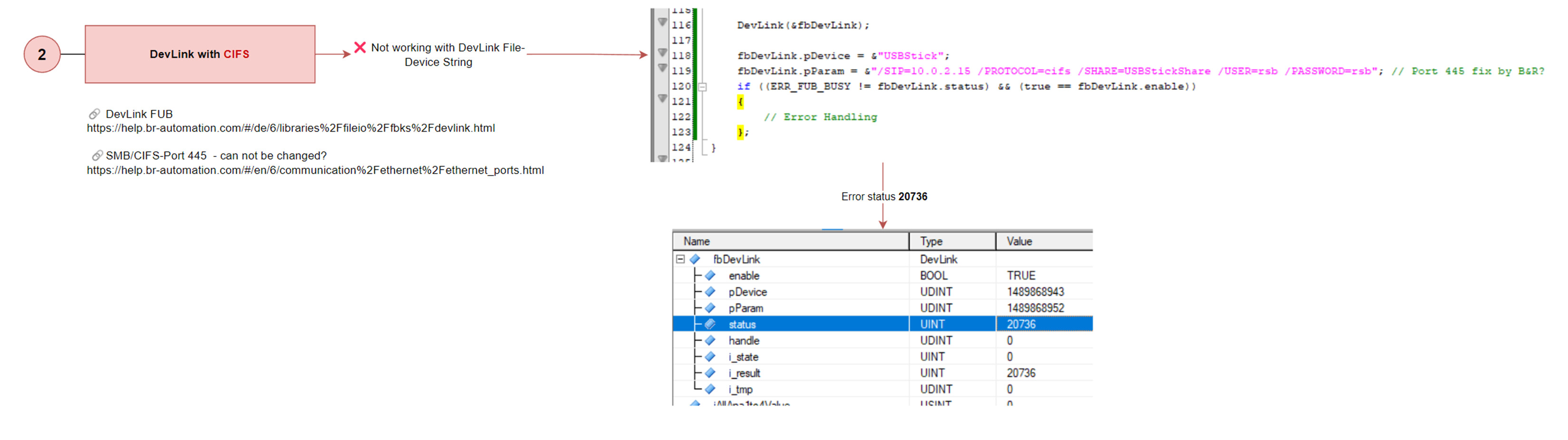
B - Several ideas, several fails
B1: CIFS, port 445 = I couldn’t get access with FileIo and FUB DevLink: Error 20736
B2: FTP, port 21 = I couldn’t get access with FileIo and FUB DevLink: Error 20736
DevLink FUB B&R Online Help
SMB/CIFS-Port 445 - can not be changed? B&R Online Help
My guess:
CIFS access by B&R FileIo runs directly “static” from port 445. However, port 445 is not possible on the Android panel (…as far as I know), because otherwise I would have to root the panel. Which I can’t do, and don’t want to do (warranty, etc.).
Fact as well: I can not change the port to 4445 on FileIo DevLink FUB from B&R
B3: Subsequently (exclusion, cross-check, proof), I did the same with a Windows SMB client, where I can set the port:
The files marked in green are two test files on the B&R USB stick, which is plugged into the Android panel.
Owlfiles - File Manager – Kostenloser Download und Installation unter Windows | Microsoft Store
Since I can access the USB stick here without any problems, I am now looking for a way to do the same with the B&R PLC (X20EM0611, X90). Any idea / experience?
Thanks a lot and…
MERRY CHRISTMAS to you all!


