Write to Process Variable from AlarmX "Acknowledge Button"

Hi All,

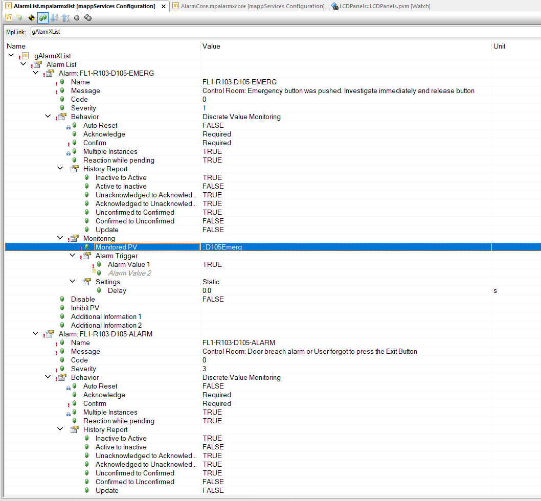
I work with AS V6.3.3.14 and implemented a simple Alarm system - all Alarms are Bools created in my C++ tasks. Ideally those BOOLs should be set to 0 by the User who will click the “Acknowledge” or “Confirm” Button . As I have approx 200 Alarms.

Anybody knows if there is an easy way to achieve this? Some screen shots:

Hi,

maybe the .AcknowledgeAll input of mpAlarmXCore is useful for you?

But this only acknowledges the alarms, setting the bool values that triggers the alarm to zero is part of the application (and has to be, because a alarm system cannot decide if a alarm really has gone).

Best regards!

I am not sure I fully understand the use case, but if you want the button on the mapp View HMI to also set PVs, you will have to enable these in OPC-UA. Then you can use Sequential or Parallel actions to trigger both a widget and an OPC-UA action. Purely from MpAlarmX it is not possible to control PV values.

However, I don’t think there’s a way to know which alarm has been acknowledged/confirmed (if that matters)… There may also be issues with the two representations going out-of-sync…

Another (possibly better) approach would be to use the MpAlarmXCheckState function. With this one you can check if the alarm with the specified name is in the state you want to check against (e.g. mpALARMX_STATE_UNACKNOWLEDGED). Note however that (depending on the number of active alarms) this function may require some processing time, so cyclically calling it may not be advisable.

Thanks All…

I actually tried below (but its not working):

Anyway: I probably give up on this and just let the User clear all the process Errors (and Warnings) at once by pushing an extra button (Super-Reset).