Change mappMotion Alarm at runtime

Hello Community,

is there a way to change the Alarms of a mappMotion component (Axis) in the runtime like changing other config elements (ProcessConfig/Param)?

  • I want to add Snippets to the “Message” (Axis Name)
  • I want to edit the value of “Code”

I know that it is possible to do that in Automation Studio but it would be more comfortable to do it automatically.

Thank you,

Frank

Hello Frank,

the FBs MC_BR_ProcessConfig as well as MC_BR_ProcessParam can not cover this use-case of changing the MpAlarmXConfiguration of a mappMotion axis component.

But in the mappAlarmX documentation I have found some quidance which could help you with that:
Please check following path in AS help: B&R Online Help

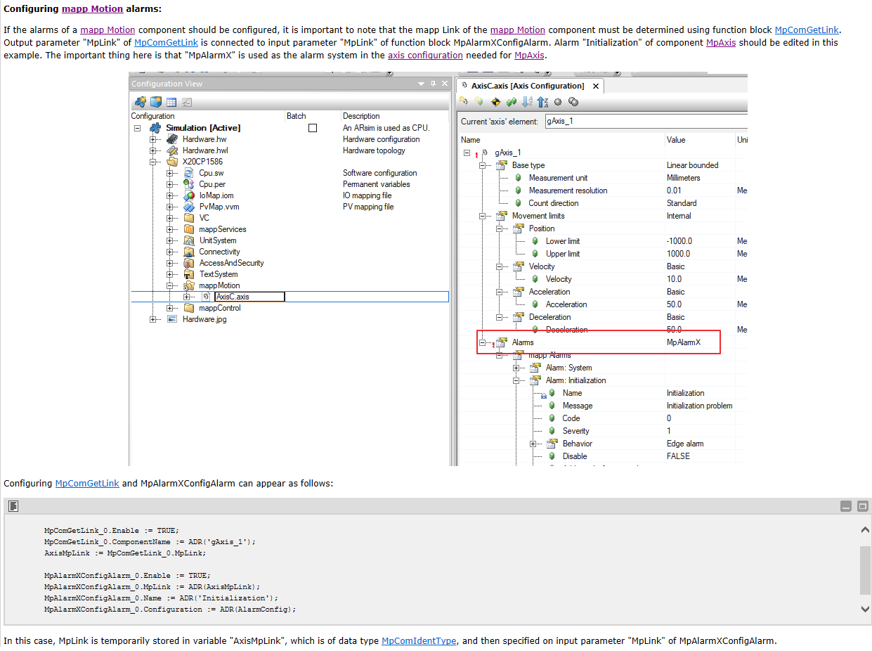
Under point “Configuring mapp Motion alarms“ it is explained how such alarms for an axis can be configured/adjusted:

Hello Philipp,

thank you for your advice. I forgot to add the information that I use AS6.3/Mapp 6.3. Unfortunately there is no Information in Help V6.

I was trying to adapt it to “MpComConfigBasic” but this isn’t working.

Here is my attempt:

Cylic:

VAR:

Logger:

If anyone has an advice I would be very grateful.

Thank you

Frank

hi @Frank_Hauber, have you figured out solution for your issue in AS6,can you share it with us?