Issue with OPC UA C/S 6.3.1 while trying to bind structured array elements

Greetings all.

I’m facing an issue with the runtime version 6.3.1 of the OPC UA C/S.

I decided to post about it to help someone who may be facing the same issue and to let B&R know about it for a bug fix…

OBS.: I don’t know if there is an official channel to report bugs. If it does, apologies.

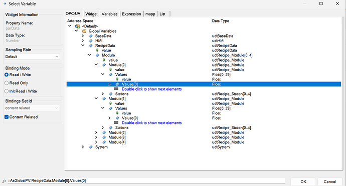
My structure is as follows:

I’m able to reach the variable in RecipeData.Module[0].Values[0].

But when I try to bind any variable of the following array element in the structure as the RecipeData.Module[1].Values[0], it is not letting me bind it:

After a lot of time trying to find what the issue was, checking the configuration and doing the Recursive Enable, and many hours going through a lot of posts here, the only solution that I found was to downgrade from 6.3.1 to 6.0.0.

After doing that, I’m able to bind the next arrays in the structure:

Thanks.

2 Likes

thanks for sharing :slight_smile: If I’m not mistaken, should be fixed in AS 6.3.2 and 6.5.0. you can let us know if this update fixed your issue as well.

Hi,

Thanks for the reply.

You mentioned the AS version; I’m using the latest one available, AS 6.3.2.2. So, the hope is for the 6.5.0 :slight_smile:

image

And just for information, the TP of the OPC is:

image

Thanks.

if you want me to take a look on it, you can send me (the best) simplified/reduced version of your project

Don’t worry. As I got a workaround, let’s wait for the next update! Do you know when they are planning to release it?

Thank you!

I will try to figure out if you need new AS and new OpcUaCs package as well. Next week, stay tuned.

1 Like

Hi Jaroslav,

Here an update of my last experience about it, it may be helpful to someone…

Updating the OpcUaCs to version 6.4.0 doesn’t fix the issue (I tested with AS 6.3.2.2).

However, updating the AS to version 6.3.3.14 released on 06/Sep, it seems that it has fixed it. Now I can bind a lower-level variable from a complex structure:

However, now I’m having trouble to bind a opcUaComplexObject to a StructureBindableProperty of an Compound Widget.

While I’m doing the binding, sometimes the AS crashes out of a sudden. Sometimes it works, sometimes it crashes. My work around is to create the binding manually to avoid the AS to crash…

Best regards.

1 Like

Thanks for the update. Others will for sure benefit from it.