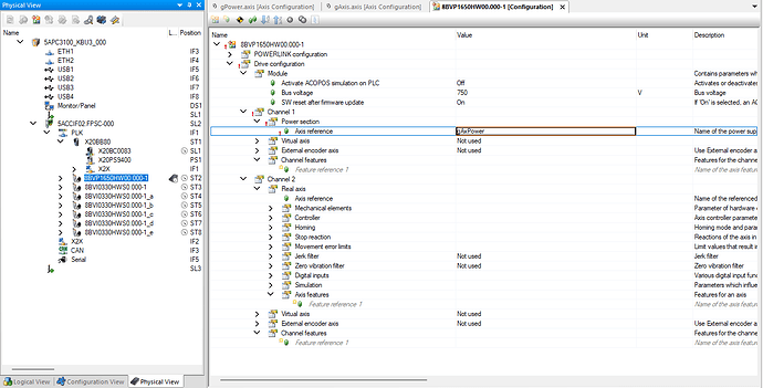
Powering the 8VP1650HW00.000-1 module using the MAPP motion axis

Dear community,

I want to use the 8BVI0330HWS0.000-1 driver with the 8VP1650HW00.000-1 module. When I set up the configuration shown in the images below and supply power to the power module via mapCockpit, I get an error.

Hello,

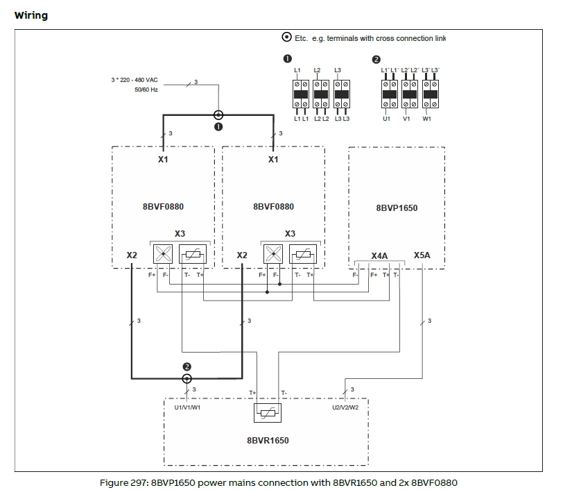
The error Message indicates that there is no connection at the Pins T+ T- of Connector X4A of the 8BVP1650Hx00.00x-1 Module. The Modul does supervice the Temperature Sensors of the Choke and Filter. You may check this connection.

8BVP1650Hx00.00x-1: Connections

8BVP1650Hx00.00x-1: X4A

Greetings
Michael

The current configuration includes 2xBVF, 1xBVR, and 1xBVP modules. Therefore, we established the connection as shown in the image.

Hello,

I found the place in the User Manual. You have to set up a Parameter Table with ParIDs
64,65,66 to adapt some Values for the Temperature Sensor Settings.

Page 775 in German Manual

Connect the Parameter Table via Axis Channel Feature to the 8BVP

Greetings
Michael

Hello,

Thank you for your response. I tried what you suggested, but the problem persists.

Additionally, the logger contains the following warnings.

After assigning values to parameters 64, 65, and 66 via the Mapp Cockpit screen, the ready to power on variable became active for approximately 1 second and then dropped back to false. At this point, a Power Stage: Overcurrent error occurred.

Hello again,

The configuration in the section you mentioned in the document is for the 2xBVF, 2XBVR module. I added the parameter values for the 2xBVF module and 1xBVR module. The issue is resolved. Thank you.

1 Like