Still getting the same error message.
Hello,
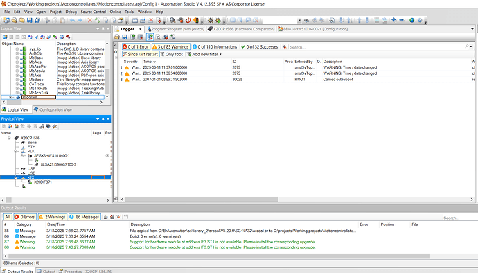
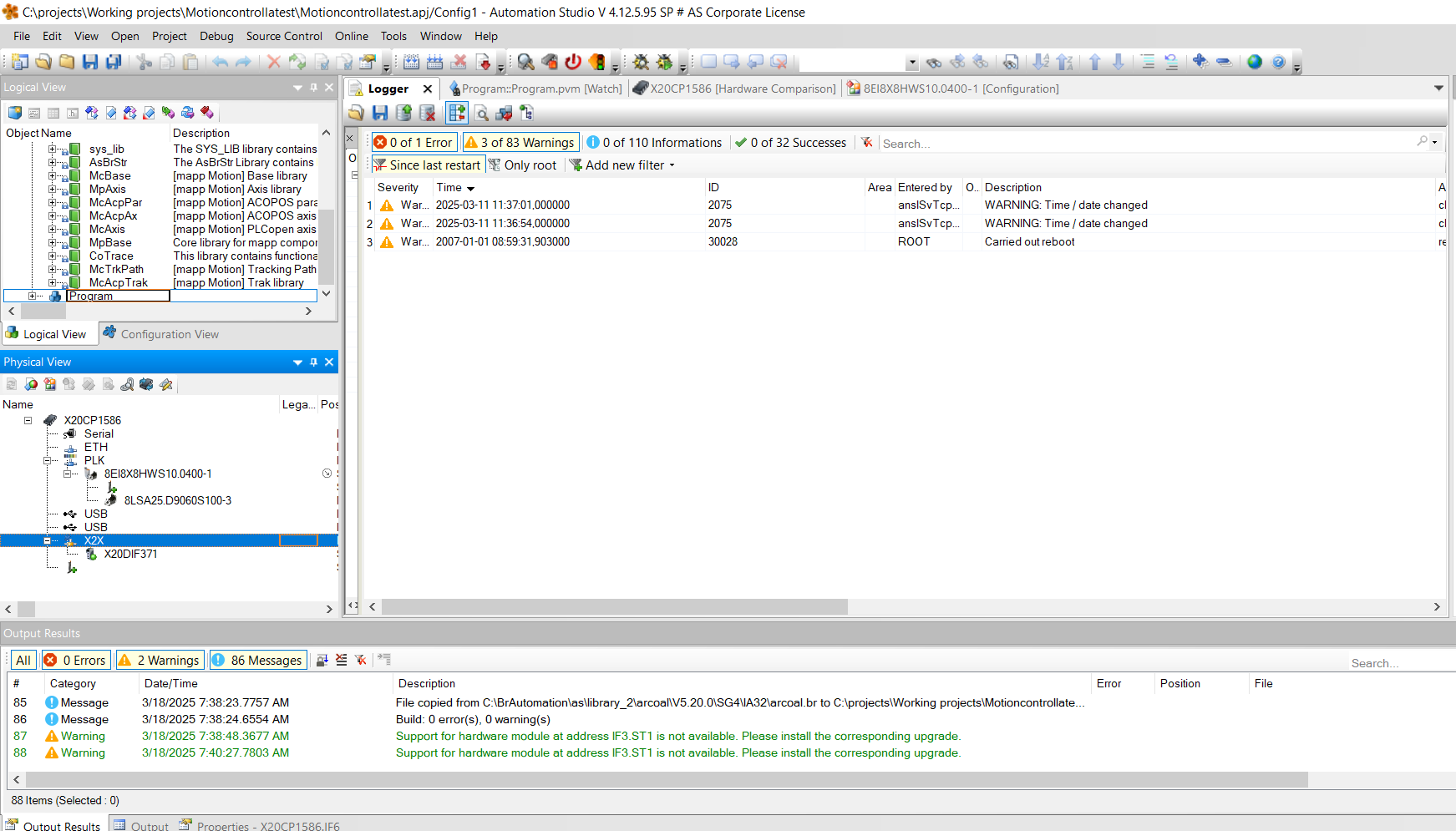
Acopos modules are not displayed in the Hardware Comparison (see Limitations).
Hi,
I was able to run the motor and use the mapp cockpit to control it. This community is awesome in getting help. Thanks to martin.schrott,Alexander and pavel.vavra in helping me out.
Joslet
Hello,
There were a lot of replies, so you could maybe summarize the steps to get it up and running to make it clear for everyone in one place.
Hello,
It’s great that you succeeded in getting the drive recognized and the motor running.
If you don’t mind, please share the key factor(s) or software component(s) which made it possible.
Did you get some updated HW support file from B&R?
Thanks and Best Regards,
Alexander
Hi,
The screen shots below shows the versions of the software used. Let me know if you have further questions.
Hi there,
the version are one thing, the actual question is: how exactly did you get rid of the warning and got the motor up and running? Simply by changing the version? Reinstalling the hardware upgrade? Installing a newer hardware upgrade? Using the “0400” model instead of the “XXX”?
TL;DR: What exactly was the actual solution to your issue?
Just as Michael W mentioned above, it would be good for the community to know those answers.
Also, I’m wondering whether the Node number assignment on the drive itself (DNA or static) played any role in getting your problems solved?
Thanks and Best Results,
Alexander
I changed the Automation run time version from K4.93 to A4.92.
Drive version from 2.3.2.0 to 2.3.1.1
Motor version from 2.2.0.1 to 2.2.0.2
For CPU timing I followed the setting from the help menu as seen below.
The node for the drive was set to 1 and DNA to OFF on the drive.
Also I had trouble transferring the project to the controller earlier. Tryed with usb transfer, that also didn’t work. Finally I was able to transfer with the first try using Compact flash reader.






