Mapp View not accessible in browser (Automation Studio 6)

Hello,

I wrote this because I wanted to get help from experts

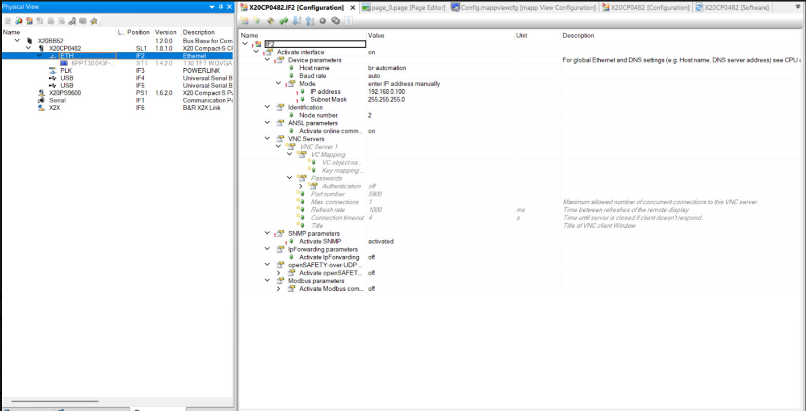
We are testing mapp View with Automation Studio version 6.
The configuration and runtime settings were done as shown in the attached screenshots.
The project compiles successfully, but when following the steps from the Automation Help, the mapp View application cannot be accessed from the Chrome browser.

Could you please advise what additional settings or checks might be required?

Thank you in advance for your support.

  • The visualization object ID (vis_0) matches the default visualization in mappView configuration.

  • The SDM page is now open well

    • The visualization object ID (vis_0) matches the default visualization in mappView configuraiagnostics.html.

Could you change the mappView version to 6.3? (Download link)
I’m not sure, but there is something in the revision information that seems to be a fix for this issue.

And would you like to check visualization item in the logger for errors? This helps a lot with troubleshooting.

1 Like

Hello, thank you for your response. Even after changing the mapp View version to the one you provided, the connection still does not work. Do I need to change all the parts with underscores mentioned in the patch notes in order to successfully launch mapp View in Chrome?”

Hi,

Based on the error in the logger:

Your PLC may not have enough RAM available to run mappView, can you share the full logger and maybe a screenshot of the SDM memory page?
What is the PLC you are using?

2 Likes

I’ve seen that you are using an X20CP0482. Please check the Hardware guidelines for mappView usage : B&R Online Help

I’m pretty sure X20CP0482 is too low in performance to run mappView application. Min recommendation for server is X20CP0484

2 Likes

Hello, thank you for your reply. I am currently working with the X20CP0482 CPU.”

Yeah it seems that this PLC didn’t have enough RAM to handle mappView application and maybe CPU too.
I would recommend to use min X20CP0484 as it’s explain in the help.

Regards,
Florent

1 Like

I didn’t see it from the point of view you mentioned logger Thank you for giving me advice.

1 Like