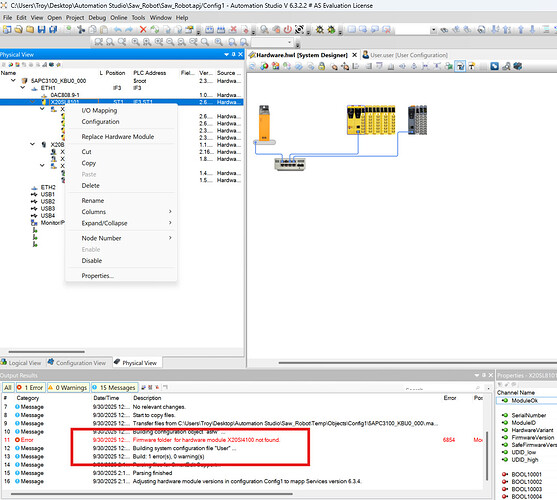
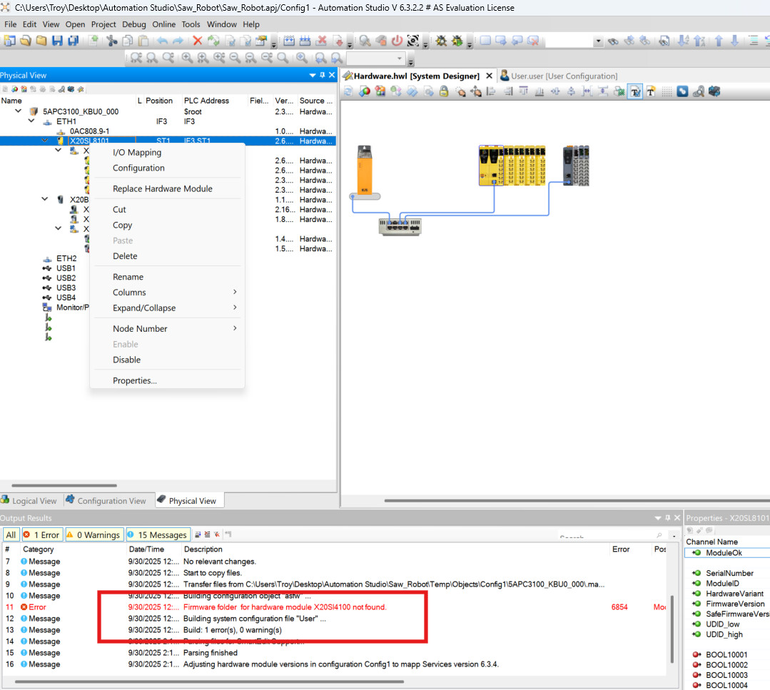
Hello, Im currently configuring a new PLC setup and get the build error “Firmware folder for hardware module x20si4100 not found”. Im not sure where to go next to resolve the error. This is my first time setting up a configuration with a safety plc and accys. Ive also noticed if I right click on my Safety PLC I dont have an option to select Safedesigner. I kind of feel the two issues are related.
Hello @Troy_Dewey
Welcome to Join B&R Community.
As I Know, safety controller is assigned to a POWERLINK interface (SafeLOGIC).
And then it shows “SafeDESIGNER”.
Hello,
Automation Studio should normaly prevent the Hardware Design you have configured.
If you select the ETH1 you would not get the X20SL8101 as a selection in the Toolbox.
I found that if you have connected the Hub 8AC808.9-1 which can be used for both Standard Ethernet and Powerlink, the Filter starts to show also Powerlink Devices on a Ethernet Network, which is a mistake.
If you then try to connect the X20SL8101 by double clicking in the Toolbox you would get this error.
But if you drag and drop the X20SL8101 to the System Designer and then you connect the wires manualy, it can be added without triggering the nessesay error.
As @eun.im stated, please Check that your APC has a Powerlink Interface Installed, add this to the Hardware Tree and move the Devices to the Powerlink Interface.
The second Device Ordernumber can’t be seen in the Picture but i think this is a BC0083 - Powerlink Buscoppler, which would also only be valid on an Powerlink interface.
After adding the Safe-Logic to the Powerlink, the system should automaticaly set a Safety Version in the Change-Runtime Dialog. After you have made the Modification in the Hardware Tree you can check this like shown in the picture below. Only if the Safety Version is selected you can open SafeDesigner by right-click on the SafePLC
Greetings
Michael
Thanks so much for your help. As both @eun.im and you stated I had my stated I didnt have my safety connected to Powerlink. I added the Powerlink adapter to my plc and was able to configure my safety. I still had to install Mapp Safety but after that I was able to access Safedesigner and everything looks good. Thanks




