Hi there,
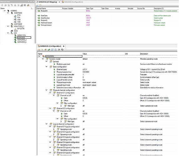
I am currently working on the the following new Hardware in the picture. I wanted to start mapping my 2x Analog Inputs on the X20AI2636 but I do not see the option in the I/O-Mapping.
Other modules have for this setting “AnalogInput1 to AnalogInput4” for example. (to connect a variable from the program)
What do I have to set? Or am I missing something?
(I am working on Automation Studio 6.3.2.2)
Thanks for any help.

