Error code 41216

Hello,

I am trying to run a 80MPD.300S014.01 motor using X20EM0613 PLC and X20SM1446-1 stepper module. I followed the instructions in this B&R Online Help for single axis control. I used the same program. But in the watch window Iin diagnostics tab, i am getting this error - mcAXIS_ERR_PLC_OPEN, Error code - 41216 (UINT); . Kindly say me how to resolve this error. I am attaching the images of my hardware connection for your reference. I am currently using only one out of the 3 SM modules and the DI and DO modules are not currently used. For me in the SM module, r is always on with green color, 1 is also always on, 2,3 are off, 4 is blinking (i didnt connect any wires there) but i dont know why i am getting the error. is it an error due to the software or any hardware mismatch in wiring ? i am new to this software. Kindly say if any more details needed.

Many thanks in advance.

Hello,

the Error 41216 is a very generall Error, which does not tell the exact error.

My first bet would be that the McStpAx Library might be missing. This library is needed for all X20/X67SM Modules. But the AS likes to miss this dependency.
Please check in the Change Runtime Versions Settings if the Library has a version selected.

If you encounter an error you can have a look in the Logger of Automation Studio.
There is a Motion-Logger which will have additional information.

Here is a usefull Guide for Commissioning of Axis, maybe a walk through brings additional Information. It is also important that the Timing Settings for the X2X, Taskclass is set up correct.
Commissioning for Beginners

If you have further issues, please try to send us the screenshot of Logger.

Greetings
Michael

Hello,

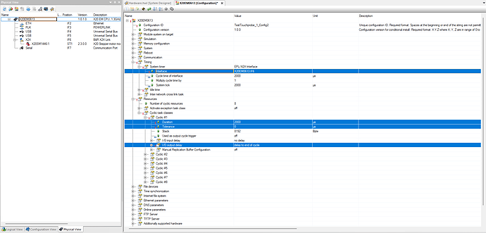
Thanks for your quick reply. I have already installed the McStpAx 5.29.1 and after that only i got the error. I am attaching the screenshot of the logger with errors for your reference. I have also set the timing as EPL/X2X interface, and interface is X20EM0613:IF3; Cycle time is 2000 microsec, Thanks in advance

Hello,

Thanks for the screenshot i think we make progress… next request… please try to include the Description (if it is empty like in your case, try a reload via “delete data”).

I went through all the Numbers and the one on the bottom was the interesting one.
Becuase this is a typical error if the timings are not set correct, or if the power Supply is not given.
-1067313142

Please check vs. this Screenshot

Please consider that after a Transfer of this changes a restart of the plc has to be executed.

Greetings
Michael

Hello,

Thank you very much for detailed explanation. The timing value was the issue. Now the motor is able to power on and rotate. Also can you kindly say where i can see the remedy or actions to be done for the errors i am getting in the logger? Here B&R Online Help i am only able to see the description of the error but cannot see the actions to be taken.

Hello,

For some Errors there are informations about how to find the cause or which steps you should take. For some other Errors there is this information missing.

We had this in the Previous error -1067313142

In your current mentioned error -1067313140 this in not contained.
I think this is mainly because of the huge amount of causes for a LagError… also depending on type of Motor and so on.

In your case with a Stepper Motor i can think of 4 Points which have to be checked

  • Is the encoder used and working
  • Is the motor wiring correct for the rotation direction
  • Is the current configuration set correct, so the motor has enought Current to move
  • Is the Prediction Time set correct (if no control this is automatic, if selected with control this is manual)

This is the users knowledge, of interpreting the cuase of a LagError - Which is the difference between Set/Act-Position.

In this Guide there are some example how to analyse the LagError and how a good contour should look like.
Commissioning for Beginners

Greetings
Michael

Hello,

Thank you for the guidelines. I solved the error by changing the limits in position error.

1 Like